Формат enc, вариант 2:
-
Название формата Защищенный PDF-файл Copysafe
-
Оригинальное название Copysafe Protected PDF File
-
Разработчик: ArtistScope
-
Категория Зашифрованные файлы
Описание расширения
Файл, созданный программой CopySafe PDF Protector, которая используется для кодирования и защиты PDF документов от несанкционированного просмотра и редактирования.
Файл с расширением ENC – это PDF файл, защищенный от копирования.
Такая защита предотвращает копирование изображений и текста и защищает от снимка экрана и команд захвата экрана.
ENC-файл может также включать защиту паролем, защиту от печати и дату окончания срока действия.
Обновлено: 16.04.2013г.
(голосов пока нет)
.ENC вариант № 3
Формат навигационной карты, используемый Управлением по изучению побережья (OCS); также именуемые файлами ENAA ENC, которые означают файлы «Электронная навигационная карта» (ENC) «Национальное управление океаном и атмосферой» (NOAA).
Формат файла NOAA ENC определяется стандартом Международной гидрографической организации S-57. Данные ENC используются для поддержки морской транспортной инфраструктуры и управления прибрежными районами.
Файлы NOAA ENC сохраняются как база данных функций диаграммы. Информация, сохраненная в файле ENC, включает расположение каждой функции диаграммы, а также такие атрибуты, как цвет, форма, глубина и т. Д.
Enc чем открыть
4 простых способа открыть ENC Files
Мы все были там. Вы дважды щелкаете по файлу, и он не открывается так, как должен. Это обычная проблема. Многие расширения файлов могут быть открыты несколькими программами, и многие программы могут открывать несколько расширений файлов. Если у вас возникли проблемы с открытием файлов ENC, вот некоторые способы их работы.
Использовать другую программу

Если вы не можете просмотреть файл ENC, дважды щелкнув его, попробуйте открыть его в другой программе. Некоторые из самых популярных программ для открытия файлов ENC — Video File, Sniffer Capture File (Network Associates Technology Inc.) и My Personal Programmer Encrypted Distributed Project. Просмотрите веб-сайты разработчиков, загрузите одну или несколько из этих программ, затем попробуйте снова открыть файл ENC.
Получить ключ от типа файла
Одно расширение файла может использоваться для нескольких типов файлов. Знание типа файла, который у вас есть, может помочь вам узнать, как его открыть. Большинство файлов ENC классифицируются как Page Layout Files, которые могут быть открыты многочисленными пакетами программного обеспечения. Посмотрите, есть ли у вас программа, уже установленная на вашем компьютере, которая предназначена для открытия Page Layout Files. Надеюсь, эта программа также может работать с вашим файлом ENC.
Вы можете узнать, какой тип файла представляет ваш файл ENC, просматривая свойства файла. Щелкните правой кнопкой мыши значок файла и выберите «Свойства» или «Дополнительная информация». На компьютере с Windows тип файла будет указан в разделе «Тип файла»; на Mac, он будет под «Доброй».
Связаться с разработчиком
Никто не знает больше о расширениях файлов, чем разработчики программного обеспечения. Если вы не можете открыть файл ENC с помощью любой из обычных программ, вы можете обратиться к разработчику программного обеспечения программы и попросить их о помощи. Найдите разработчика своей программы в списке ниже:
| Программного обеспечения | разработчик |
|---|---|
| Video File | Microsoft Developer |
| Sniffer Capture File (Network Associates Technology Inc.) | DOS |
| My Personal Programmer Encrypted Distributed Project | M:Pact Technologies |
| CopySafe PDF Encrypted File | ArtistScope |
| Media Safe Encrypted Data | Nova Epoc Systems |
| BlackIce Evidence Log File | Microsoft Developer |
| Dungeon Related File | Microsoft Developer |
| Census of Employment and Wages Flat Data File | Bureau of Labor Statistics |
| Encore Musical Notation File | GVOX |
| Knowledgeware Encyclopedia | Windows Programmer |
| UUENCODE Encoded File | Unknown |
Получить универсальный просмотрщик файлов
Когда никакая другая программа не откроет ваш файл ENC, универсальные файловые зрители, такие как File Magic (Download), здесь, чтобы сохранить день. Эти программы могут открывать много разных типов файлов, поэтому, если ни один из вышеприведенных советов не работает, универсальный просмотрщик файлов — это путь
Обратите внимание, что некоторые файлы не совместимы с универсальными файловыми программами и могут быть открыты только в двоичном формате
Чем открыть SRT-файл
Бо́льшая часть современных видеопроигрывателей может воспроизводить файлы с субтитрами. Однако они дают возможность просматривать их исключительно в совокупности с видео- и аудиодорожками, но не позволяют отрывать сам документ и смотреть его содержание. В этом случае можно применять сторонние программы и утилиты, которые могут без проблем отображать внутреннее наполнение файлов с расширением SRT.
Программа SubRip
Это самый популярный и в то же время простой способ. Программа устанавливается на ПК и дает возможность пользователям производить различные действия, за исключением корректирования, добавления или исключения текста. Чтоб начать пользоваться SubRip, нужно скачать и установить софт. После этого необходимо:
- Открыть программу и нажать на кнопку «Показать/скрыть текстовое окно субтитров».
- В открывшемся окне «Субтитры» следует нажать на кнопку «Файл» и «Открыть».
- Далее через проводник ПК нужно найти требуемый документ, выбрать его и нажать на кнопку «Открыть».
- После этого откроется полный текст титров с временными отметками.
Здесь можно редактировать только их внешний вид, то есть шрифт и формат, однако нельзя добавлять или удалять что-либо.
Программа Subtitle Edit
В отличие от SubRip, она представляет более широкий инструментарий для работы с титрами, включая функции редактирования и изменения. Принцип использования софта Subtitle Edit аналогичен предыдущему варианту: открыть проводник, найти нужный файл, выбрать его. В открывшемся окне отображаются титры.
Удобным инструментом здесь является маркер ячеек, который указывает пользователю на орфографические ошибки в тексте.
Если выделить строку, в нижней части панели будет отображаться все, что требуется откорректировать. К примеру, если в строке слишком много слов, и она будет неправильно отображаться при воспроизведении в плеере, программа автоматически предложит ее разделение на несколько предложений, посредством нажатия на кнопку «Разделить строку».
Помимо этого, открыть SRT-файл можно свободными текстовыми редакторами, такими как Notepad++ и обычный Блокнот. Чтобы открыть формат с титрами при помощи стандартного Блокнота, достаточно перетащить файл в открытый документ, после чего пользователю будет доступно для просмотра и редактирования все содержимое, а именно: тайм-код и текст.
Что такое файл и его определение
Каждый пользователь компьютера ежедневно сталкивается с большим количеством информации находящейся в ПК. Информация эта записана и хранится в разных областях в зависимости от своего характера.
Так вот эта область с определенной информацией и есть – компьютерный файл.
Все файлы четко структурированы в зависимости от своих свойств и расширений. А вся эта структура называется файловая система, управление которой осуществляет операционная система компьютера за счет подачи команд пользователем.
Здесь все как в хорошей библиотеке все книги (файлы) разложены по своим стеллажам и полочкам (файловая система). А библиотекарь (операционная система) получая запрос от посетителя (пользователь) выдает ему информацию в виде книг.
Вот так оказывается все просто.
Почему эти расширения потенциально опасны?
С учетом вышеизложенного вы понимаете, как важно знать, какие типы файлов могут содержать код, скрипты и прочее потенциально опасное содержимое
Программы
.exe — исполняемый файл программы. Большинство всех программ на Windows имеют такое расширение.
.application — xml инсталлятор приложения по технологии Microsoft ClickOnce (используются фреймворки Windows Forms или Windows Presentation Foundation)
.gadget — файл гаджета, небольшого приложения, работающего в боковой панели Windows (использовались в Vista и Windows 7).
.msi — программа с этим расширением создана для установки приложений с помощью технологии Microsoft Windows Installer.
.msp — файл патча, предназначенный для какой-либо программы или обновления от Microsoft.
.scr — исполняемый файл программы-заставки в Windows или скринсейвера. Злоумышленники нередко маскируют различные троянцы и вирусы под этим расширением. Увидев такое расширение будьте вдвойне бдительны и проверьте файл антивирусом или на VirusTotal.
.hta — исполняемый файл, содержащий html-код, возможно, сценарии на vbscript или jscript. Это не html страничка, которая открывается браузером, а специальное приложение, оно открывается системной утилитой mshta.exe (Microsoft HTML Application Host).
.jar — Если у вас установлена Java, то данное расширение позволяет запускать программы на языке программирования Java. И не все из таких программ полезные.
Скрипты
.bat – командный файл. Содержит список команд, которые будут выполнены в заданном порядке при запуске. Впервые начали применяться еще в MS-DOS. И до сих пор применяются.
.cmd – тоже командный файл. Похож на .bat, но появился чуть позже (в Windows NT).
.vb, .vbs – скрипт на языке сценариев VBScript. При запуске будет исполнен код VBScript внутри файла. По сути простой текстовой файл, который можно открыть Блокнотом и проверить, какой именно код будет исполнен.
.js – скрипт на языке JavaScript. Обычно широко используются на веб-сайтах в интернете.
.jse – зашифрованный JavaScript файл.
.ws, .wsf – файл сценария Windows (Windows Script file).
Ярлыки
.scf – командный файл проводника Windows. Может передать потенциально опасные команды Проводнику на исполнение.
.lnk – файл-ссылка на программу или любой другой файл на вашем или сетевом компьютере. Может содержать потенциально опасные параметры запуска, например, удаление файлов без подтверждения и прочие подобные действия.
.inf – текстовый файл для автозапуска содержимого диска. Ранее часто использовался вирусописателями для автоматического запуска всяких вирусов, троянцев с CD диска или флешки. С флешками это происходило особенно часто.
Формат файла ENC — описание, как открыть?
Файлы формата ENC открываются специальными программами. Существует 5 типов форматов ENC, каждый из которых открывается разными программами. Чтобы открыть нужный тип формата, изучите описания файлов и скачайте одну из предложенных программ.
Чем открыть файл в формате ENC
ENC файл имеет пять основных исполнений и может быть получен в результате генерации следующих программных модулей:
- , Adobe Flash. В данном случае ENC файл являет собой файл с зашифрованными данными (Encoded File), используемый в целях обеспечения информационной безопасности приложений и предотвращения нежелательного доступа.
Чаще всего для шифрования расширения ENC применяется стандарт UUENCODE (Unix-Unix алгоритм кодирования). Последователем Unix-Unix алгоритма является base64, востребованный в целях защиты данных при пересылке электронных писем.
утилита CopySafe PDF Protector, используемая для шифрования и обеспечения безопасности документов PDF. Таким образом, формат ENC (copysafe protected PDF file) – это файл PDF, защищенный от редактирования и копирования тестовых данных или графических фрагментов.
Примечательно, что ENC файл имеет срок защиты, может препятствовать печати документа и включать безопасность, обеспечиваемую паролем.
- – программная утилита, поддерживающая работу с морскими картами навигации. Применяется данный файл в целях управления морским движением и контроля службами береговой линии.
Базы данных, хранимые в ENC файле, могут содержать характерные особенности ландшафта, глубину водоема и.т.д.
- – media-плагин, содержащий информацию о музыкальном произведении, времени ее записи и авторе, используемых инструментах и даже тексте. – мультипользовательская ролевая игра. В этом случае, ENC файл – пользовательский файл данных, хранящийся в каталоге Data. Он может содержать информацию о различных игровых элементах: графические изображения, звуковые эффекты, карты и.т.д.
Программы для открытия ENC
В зависимости от исполнения ENC файла, он может быть открыт и редактирован с применением различных программ:
- /StuffIt Deluxe/ZipZag (ENC файл – зашифрованный файл, предотвращающий доступ нежелательных лиц); или copysafe PDF Reader (в свободном доступе) (ENC файл – формат PDF, защищенный от редактирования или копирования информации); (ENC файл – файл, содержащий данные морских навигационных карт); (ENC файл – файл, включающий исчерпывающие данные о музыкальном произведении); (ENC файл – пользовательский файл данных для игровой программы).

Если при попытке открыть ENC формат система выдает ошибку, это может означать лишь одно: файл ассоциирован с неверным программным обеспечением.
Конвертация ENC в другие форматы
Ввиду того, что каждый ENC файл генерируется своей собственной программой, он имеет свою индивидуальную структуру, наполнение и объем. Конвертация/трансляция данных ENC файла предусмотрена только в рамках соответствующих программных комплексов.
Почему именно ENC и в чем его достоинства?
Область применения файла с расширением ENC весьма широка. Он может быть использован в качестве файла, содержащего данные морских навигационных карт, защитные компоненты от внесения изменений в PDF документ, данные профиля игровой программы.
Музыкальная запись, создаваемая в Encore — программе, применяемой для написания музыки. Может содержать инструменты, ноты, текст, метки времени и ключевые подписи, а также заголовок и информацию о композиторе. Применяется для хранения композиций и печатных нот.
Encore может импортировать и экспортировать стандартные файлы Music XML для интеграции с другими музыкальными программами. Программа также поддерживает высококачественную печать с помощью технологий PostScript и TrueType.
Что за формат
Существует два случая, в которых может применяться формат «mdx»:
- используется в качестве образа диска, содержащего в себе информацию (аудио, видео, игры и т.д.);
- в редких случаях, является индексом для базы данных.
Перейдем к рассмотрению первого случая.
MDX – это объединение применяемых ранее файлов «mdf» и «mds. В первом хранились файлы, а во втором – информация о диске. Эти архивы применялись для распространения информации на дисках, USB-накопителях, либо в интернете.

Сфера применения MDX различна, но основное направление – хранение информации с CD или DVD-дисков.
Проблемы с открытием могут возникнуть вследствие некорректного создания, либо неполного скачивания из интернета.
Выясняем подробную информацию о DAT файле
Существуют специальные программы, которые определяют тип файла. Кроме того, они помогают выбрать программу, с помощью которой можно просмотреть данные.
Способ 1: File Type Verificator
File Type Verificator — это бесплатная программа, которая в разы упростит задачу определения DAT файла. Она легкая в использовании, поэтому серьёзных трудностей возникнуть не должно.
- Запустите File Type Verificator.
- На панели управления нажмите кнопку «Добавить файл…» (самый первый значок).

Выберите необходимый вам файл и откройте его.

После загрузки файла, нажмите на него левой клавишей для просмотра деталей.

Как видно на скриншоте, в DAT файле оказалась JPG картинка, которую можно открыть в любой программе, поддерживающей просмотр изображений. Можно попытаться открыть фото с помощью File Type Verificator.
- Нажмите на файл в списке правой кнопкой мыши.
- Наведите курсор на «Открыть в» и выберите меню «Ассоциированной программе…».

Изображение откроется в той программе, которая ассоциируется с типом этого файла. В нашем случае, картинка открылась в стандартной программе просмотра фотографий.

Способ 2: Win Hex
Win Hex — это мощная утилита, которая имеет множество функций. Она часто используется профессионалами или просто опытными пользователями. Для новичков она сложная. Возможности этой программы очень большие, они не ограничиваются простым определением ДАТ файла. Например, она может редактировать RAM, давая доступ к виртуальной и физической памяти процессоров. Также, есть функция восстановления стёртых данных. Но в отличии от предыдущей программы, WinHex условно-бесплатная. Дополнительные возможности покупаются, но наша задача, заключается лишь в изучении DAT файла, поэтому они нам не нужны.
Данный софт доступен на английском. Если вам неудобно пользоваться на данном языке, то его можно поменять на русский.
- Зайдите в WinHex.
- В меню выберите «Help», наведите на «Setup» и нажмите на «Russian. please!»

Перейдём к самому определения файла.

Откройте нужный вам файл.

У вас появится примерно такое окно, как на скриншоте.

Перемещаем ползунок вправо и находим строки, которые сообщат вам о программе, в которой был создан файл.

Данный файл создавался в фоторедакторе Photoshop, поэтому, можно сделать вывод, что это обычная картинка. Открыть её вы сможете в любой программе, поддерживающей осмотр изображений.
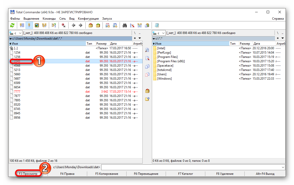
Способ 3: Total Commander
Total Commander — это многофункциональный файловый менеджер, который также позволяет просматривать DAT файлы. Программа имеет множество возможностей. Например, имеет встроенный спец архиватор, поддерживает разные полезные плагины. Условно-бесплатная или требует регистрации, но это не мешает свободно использовать её на протяжении 30 дней.
- Откройте Total Commander.

Найдите ДАТ файл, который нужно открыть.
Выделите его и нажмите «Просмотр».

Откроется вот такого вида файл. Аналогично WinHex, показывает где был создан файл.

А вот текст просматривается свободно.

Другие методы
Можно поступить проще, щелкнуть два раза по файлу. Система сама предложит программу для открытия. Но так происходит не всегда, поэтому приходится прибегать к альтернативным методам.

Чем открыть файл в формате ENC
ENC файл имеет пять основных исполнений и может быть получен в результате генерации следующих программных модулей:
Lotus, Adobe Flash. В данном случае ENC файл являет собой файл с зашифрованными данными (Encoded File), используемый в целях обеспечения информационной безопасности приложений и предотвращения нежелательного доступа.
Чаще всего для шифрования расширения ENC применяется стандарт UUENCODE (Unix-Unix алгоритм кодирования). Последователем Unix-Unix алгоритма является base64, востребованный в целях защиты данных при пересылке электронных писем.
утилита CopySafe PDF Protector, используемая для шифрования и обеспечения безопасности документов PDF. Таким образом, формат ENC (copysafe protected PDF file) – это файл PDF, защищенный от редактирования и копирования тестовых данных или графических фрагментов.
Примечательно, что ENC файл имеет срок защиты, может препятствовать печати документа и включать безопасность, обеспечиваемую паролем.
NOAA ENC Direct to GIS – программная утилита, поддерживающая работу с морскими картами навигации. Применяется данный файл в целях управления морским движением и контроля службами береговой линии.
Базы данных, хранимые в ENC файле, могут содержать характерные особенности ландшафта, глубину водоема и.т.д.
- Encore – media-плагин, содержащий информацию о музыкальном произведении, времени ее записи и авторе, используемых инструментах и даже тексте.
- Cabal Online – мультипользовательская ролевая игра. В этом случае, ENC файл – пользовательский файл данных, хранящийся в каталоге Data. Он может содержать информацию о различных игровых элементах: графические изображения, звуковые эффекты, карты и.т.д.
Программы для открытия ENC
В зависимости от исполнения ENC файла, он может быть открыт и редактирован с применением различных программ:
- UUDECODE/StuffIt Deluxe/ZipZag (ENC файл – зашифрованный файл, предотвращающий доступ нежелательных лиц);
- copysafe PDF или copysafe PDF Reader (в свободном доступе) (ENC файл – формат PDF, защищенный от редактирования или копирования информации);
- NOAA ENC direct to GIS (ENC файл – файл, содержащий данные морских навигационных карт);
- Encore (ENC файл – файл, включающий исчерпывающие данные о музыкальном произведении);
- Cabal online (ENC файл – пользовательский файл данных для игровой программы).

Если при попытке открыть ENC формат система выдает ошибку, это может означать лишь одно: файл ассоциирован с неверным программным обеспечением.
Конвертация ENC в другие форматы
Ввиду того, что каждый ENC файл генерируется своей собственной программой, он имеет свою индивидуальную структуру, наполнение и объем. Конвертация/трансляция данных ENC файла предусмотрена только в рамках соответствующих программных комплексов.
Почему именно ENC и в чем его достоинства?
Область применения файла с расширением ENC весьма широка. Он может быть использован в качестве файла, содержащего данные морских навигационных карт, защитные компоненты от внесения изменений в PDF документ, данные профиля игровой программы.
Музыкальная запись, создаваемая в Encore — программе, применяемой для написания музыки. Может содержать инструменты, ноты, текст, метки времени и ключевые подписи, а также заголовок и информацию о композиторе. Применяется для хранения композиций и печатных нот.
Encore может импортировать и экспортировать стандартные файлы Music XML для интеграции с другими музыкальными программами. Программа также поддерживает высококачественную печать с помощью технологий PostScript и TrueType.
Чем открыть файл в формате ENC (Encore Musical Notation File)
Что такое ENC файл?
ENC-файл представляет собой общий кодированный файл, который может использовать один или несколько различных типов проприетарных или стандартных кодировок. Он кодируется для защиты файла от несанкционированного использования или для настройки файла для конкретного использования, например, для передачи через Интернет.
Р>
Больше информации
Файлы ENC могут быть закодированы в формате .UUE , который может быть открыт с помощью такой программы, как StuffIt Deluxe. Тем не менее, файлы ENC, которые используют запатентованную кодировку, могут быть открыты только программой, которая закодировала файл.
Программы, которые открывают ENC файлы
|
|
Каковы основные типы существующих цифровых документов?
Цифровой документ — это средство, с помощью которого разрешено хранить определенную информацию. или набор битов в соответствии с параметрами или кодами, которые были установлены ранее.
Материальная поддержка — электронные устройства. и может использоваться различными приложениями, установленными на наших устройствах. Их также называют цифровым файлом или файлом.
Согласно этому небольшому определению, мы можем говорить о кодах или параметрах, которые были установлены для чтения или интерпретации, что называется форматом. Эти форматы преобразуют набор битов в двоичные числа, чтобы их можно было читать. процессором.
Таким образом, из всего вышеперечисленного возникают различные типы документов, которые мы подробно рассмотрим ниже. Для каждого из них мы укажем, какую программу можно использовать, а в следующих параграфах мы углубимся в каждое программное обеспечение.
Текстовые документы
Эта классификация документов предназначена для тех, кто имеет в своей структуре большую часть содержания текстов или письменных работ, которые могут быть интерпретированы людьми.
В основном они предназначены для удобного чтения пользователем. и действовать как текстовый компьютер, доступный через программное обеспечение для удобного редактирования.
Основная программа этого класса документов — Microsoft Word, с которой у нас будет текстовый компьютер, который позволит нам изменять формат писем и добавлять голосовой диктант среди многих других функций.
Еще один очень важный текстовый компьютер — Google Docs.
Видео файлы
Сегодня они очень распространены и характеризуются приемом различных форматов, которые позволяют нам смотреть видео разного качества, занимающие больше или меньше места.
Среди наиболее распространенных форматов — MP4. , который принадлежит к группе «Экспертная группа по кинофильмам» (МПЕГ). Это позволяет нам хранить товары очень хорошего качества по очень низкой цене с точки зрения загрузки единицы хранения.
Аудио файлы
Эти типы файлов позволяют нам наслаждаться музыкой в частности , для этого нам понадобится цифровой аудиоплеер, который можно установить на любое электронное устройство.
Форматы распределяются по степени сжатия и потере качества файла . Мы можем найти три класса; первый — не сжатый; второй класс — это то, что сжимается и не теряет качества; в то время как третий — тот, который сжимается и теряет немного больше качества.
Этот последний вариант является наиболее популярным, потому что мы можем найти такие форматы, как MP3, AAC и WMA среди прочего . Вторая классификация больше подходит для профессионального использования, когда файл будет передаваться несколько раз, поэтому не рекомендуется терять качество при каждом переключении пользователей.
Графические документы
Графические документы — это те наборы битов, которые отвечают за хранение различных цифровых изображений, которые могут иметь векторные или несжатые форматы.
После растрирования биты преобразуются в пиксели. , каждый из которых имеет регистр красного, зеленого и синего цветов. Это используется, чтобы попытаться показать цвет изображения как можно более реалистичным на устройстве, которое его проецирует.
В этих документах необходимо учитывать размер и качество изображения. Наиболее распространенными форматами изображений являются JPEG, PNG, GIF и SVG, среди других.
Наиболее распространенными программами для редактирования файлов изображений являются Photoshop и Corel Draw.
Таблицы
Таблицы — это те документы, в которых у нас есть рабочий лист, состоящий из столбцов и строк , который мы можем изменить в соответствии с нашими потребностями для выполнения работы.
У них есть разные функции, которые позволят нам добавлять графику, а также получать автоматизированные результаты. Это отличный рабочий инструмент, и, поскольку его функции точного расчета идеально подходят для представления отчетов в бизнесе или в университете, так как его результаты надежны à 100% благодаря своему алгоритму.
Самая важная программа — Microsoft Excel. , который, среди прочего, выполняет финансовые, статистические и аналитические функции. Другое программное обеспечение, которое помогает нам обрабатывать этот тип документа — Google Таблицы , что мы можем работать в Интернете и сохранять каждый из наших файлов в облаке.
.ENC вариант № 3
Формат навигационной карты, используемый Управлением по изучению побережья (OCS); также именуемые файлами ENAA ENC, которые означают файлы «Электронная навигационная карта» (ENC) «Национальное управление океаном и атмосферой» (NOAA).
Р>
Больше информации
Формат файла NOAA ENC определяется стандартом Международной гидрографической организации S-57. Данные ENC используются для поддержки морской транспортной инфраструктуры и управления прибрежными районами.
Файлы NOAA ENC сохраняются как база данных функций диаграммы. Информация, сохраненная в файле ENC, включает расположение каждой функции диаграммы, а также такие атрибуты, как цвет, форма, глубина и т. Д.
Программы, которые открывают ENC файлы
|
Как создать файл на компьютере
Существует два самых распространённых и быстрых способа создания файлов на компе:
- Через контекстное меню
- Непосредственно через программу
Через контекстное меню
Для того чтобы создать файл этим способом необходимо вызвать контекстное меню.
Действия производить следует в рабочей области активного окна. Это могут быть: открытая папка или рабочий стол.
Сделать это можно с помощью компьютерной мыши нажав правую кнопку.
Или воспользоваться сочетание клавиш Shift + F10.
Внимание! Если у вас будут открыты программа или документ, то вам откроется контекстное меню для управления ими. Нам откроется вот такое меню где следует выбрать пункт «Создать» и в открывшемся дополнительном меню со списком названия документов которые мы можем создать
Нам откроется вот такое меню где следует выбрать пункт «Создать» и в открывшемся дополнительном меню со списком названия документов которые мы можем создать.

В списке будут отображаться только те типы документов программы для создания и работы в которых установлены на ваш компьютер.
Наводим курсор на нужный тип документа и жмем левой кнопкой мыши или клавишу «Enter» (ввод). У нас появился созданный нами файл.

Через программу
Для начала нам потребуется запустить программу. Сделать это можно с рабочего стола если ярлыки программ располагаются на нем.
Или через меню пуск.
Для этого жмем кнопку с логотипом Windows. Или кнопку в левом углу панели задач. В открывшемся меню выберем для примера стандартную программу «Блокнот». Для открытия нажимаем на иконку программы.

В программе блокнот мы пишем нужный нам текст и нажимаем в левом верхнем углу «Файл» и жмем «Сохранить как»

Нам откроется окно где нужно выбрать папку где вы хотите сохранить документ, придумываем название и нажимаем сохранить.

Все теперь в папке, которую вы выбрали будет находится файл с придуманным вами названием.
Существуют программы, которые способны сохранять файлы с различными расширениями. Одна из таких программ это Фотошоп.
Поэтому при сохранении не забывайте выбирать то расширение, которое вам нужно.
Как проигрывать аудиофайлы на андроиде
Встроенный плеер прекрасно справляется с MP3 и может запустить MP4, 3GP, M4A, OTA, MKV и TS аудио файлы, но некоторые форматы вызывают проблемы.
Ища ответ на вопрос — Как открыть файл ENC?- наверняка Вы несколько раз попадали на страницы, предлагающие программное обеспечение, открывающее все расширения файлов. Не позвольте обмануть себя, нет одной программы, которая позволила бы Вам работать со всеми расширениями файлов, включая файлы ENC. Каждый содержит другие данные и Вам необходима специальная программа, чтобы правильно работать с файлом ENC. Здесь находится список программ, предназначенных для работы с файлом ENC, — не забывайте, такие аппликации могут открыть только несколько расширений файлов, предназначенных для работы с конкретным типом данных.




























