EDT – зайчик?
Но все ли прям хорошо?
В EDT хватает своих “тараканов”.
Например:
- Есть версия Проекта (это не версия совместимости) и эта версия Проекта жестко связана с версией Платформы, причем Платформа должна быть строго этой версии (например, 8.3.18) и если у вас будет на компьютере версия выше или ниже – работать вы не сможете.
 - EDT, чтобы понимать, что ваш Проект соответствует конфигурации в базе данных, хранит кеш версии базы данных. И – в теории – при изменении обновляется только та часть, которую вы изменили. Т.е. требуется буквально пара секунд, но нередки случаи, когда надо базу обновлять целиком, а это может занимать массу времени.
 - Иногда (чаще, чем хотелось бы) надо делать очистку Проекта – это специальная операция, которая пересобирает Проект, что на больших конфигурациях и слабых компьютерах может выполняться довольно-таки долго. Прямо совсем не кофе попить.
 - Вам надо будет регулярно смотреть в лог EDT на наличие ошибок, если что-то пошло не так.
Но тут есть хорошая новость – есть официальный Tg-чат по EDT от самих разработчиков, где они прямо в телеграмме выслушают и помогут. Канал находится тут https://t.me/e1c_edt.
А еще у EDT появился ОФИЦИАЛЬНЫЙ баг трекер по EDT, где каждый может не просто зарегистрировать ошибку, но и проследить за ней https://github.com/1C-Company/1c-edt-issues/issues!
Так что никаких v8@1c.ru, со стандартными отписками и требованиями всяких номеров партнеров и прочего. Это возможно, так как EDT – абсолютно бесплатна. И скачать ее может любой, кто просто зарегистрирует учетку на сайте 1С.
 
1С, как целая экосреда

Причина таких явно ошибочных вариантов восприятия заключается в том, что никто не понимает, что такое 1С с точки зрения платформы. Каждый видит что-то свое, конкретное. Еще больше путаницы вносит сама 1С, так как поддерживает активно все эти заблуждения из-за своего маркетинга, который пытается позиционировать 1С — как решение на все случаи жизни и для любых целей.
Итак, с точки зрения технической экосистемы 1С состоит из следующих компонентов:
1.Платформа 1С – это та основа, на которой пишутся конфигурации, с которой работают программисты и пр. Она обновляется от версии к версии, а потому может быть: 6.0, 7.7, 8.0, 8.2 или 8.3.
2.Конфигурация. Это следующий уровень конкретизации. Конфигурации пишутся на платформе с использованием кода 1С. Пользователи работают с конфигурациями.
3.1С Битрикс. Система для работы с сайтами, о ней поговорить стоит отдельно.
Еще один разрез, в котором можно структурировать работу 1С, — это организационный уровень. И здесь есть 2 части, которые также друг без друга не работают:
1.Сама компания 1С и ее штат специалистов.
2.Партнеры 1С (франчайзинг) и специалисты, занимающиеся обслуживанием системы. Их также стоит вныделить в качестве одной из составляющих эко-системы. Без специалистов, которые дорабатывают и внедряют 1С, система работать не будет
Это могут быть компании-партнеры 1С или одиночки-фрилансеры, не важно, они просто должны быть, иначе система не будет жизнеспособной
Почему не отражается новая подсистема в интерфейсе 1С?
Возможно, просто Вы забыли указать галочку «Включить в командный интерфейс»:
Если Вы начинаете изучать 1С программирование, рекомендуем наш бесплатный курс (не забудьте подписаться на YouTube — регулярно выходят новые видео):
- Платформа 8.3 позволяет использовать как обычные, так и управляемые формы. Возможность использования обычных и управляемых форм зависит от настроек конфигурации и клиентского приложения (зависит от указания в конфигураторе режима совместимости, и варианта запуска клиента).
 - Использование обычных форм возможно только втолстом клиенте.
 - Использование управляемых форм возможно ( в зависимости от настроек конфигурации):
 - в толстом клиенте в режиме обычного приложения;
 - в толстом клиенте в режиме управляемого приложения;
 - в тонком клиенте;
 - в веб-клиенте.
 - Автопреобразование обычных форм в управляемые и обратноне поддерживается (у обычных и управляемых форм разные механизмы и варианты компиляции).
 - Возможность системы создания «налету» форм по умолчанию в режиме «1С:Предприятие»следует использовать во всех случаях, когда не требуется выполнение программных действий в форме, и нет особых требований по отношению внешнего вида формы объекта со стороны пользователя.
 - Количество форм, подчиненных справочнику, не ограничено (может быть создано произвольное количество форм).
 - При обращении к обычной форме «извне» для считывания данных рекомендуется обращаться к реквизитам формы и свойствам расширения формы.
 
Редактор формы используется для создания и редактирования форм объектов прикладного решения.
Формы объектов используются системой для визуального отображения данных в процессе работы пользователя.
Составляющие управляемой формы 1С:
- элемент — объект, определяющий визуальное представление формы и осуществляющий взаимодействие с пользователем;
 - командный интерфейс — совокупность команд, отображаемых в форме;
 - реквизит — объект, данные которого форма использует в своей работе;
 - команда — действие, которое определено в данной конкретной форме;
 - параметр — объект, значения которого характеризует саму форму и используются при ее создании (остаются постоянными в процессе «жизни» формы);
 - модуль — программа на встроенном языке, отвечающая за работу с элементами и за обработку событий.
 

Редактор формы содержит несколько закладок, обеспечивающих редактирование всех составляющих формы.
В отдельном окне, в нижней части редактора, отображается внешний вид формы в режиме 1С:Предприятие.
Обработки, отчеты, расширения
Усложним теперь немного задачу – представим, что у нас есть внешние обработки, отчеты, расширения и прочее.
Какие плюшки нам дает EDT?
Про это смотрите видео ниже, в нем как раз видно, что разрабатывать в Конфигураторе код сложного продукта довольно не просто. Особенно, с мнимой “помощью” нашего любимого Конфигуратора.
Если же в проекте несколько разработчиков, то проблемы, связанные с функциями / процедурами / переименованием объектов / реквизитов, будут регулярными.
Кстати, чаще всего расширения недолюбливают по этой же причине – они просто не контролируемые и ошибки могут вылезти в самый неподходящий момент. Тем более, когда задействовано несколько расширений, в том числе “конкурирующих”.
Но это не значит, что расширения плохи, это просто особенность среды разработки.
Да, можно сказать, что все это не особо критично, так как мы стараемся не переименовывать модули / функции, не менять количество параметров.
Осталось только договориться об этом с вендором 
 Все это может запросто прилететь с очередным обновлением, в конце концов, даже в продуктах, выпущенных несколько лет назад до сих пор меняется структура регистров (см. УТ 11.5.7).
Тут можно продолжать – в EDT есть нормальный редактор запросов, внятные комментарии с типизацией объектов, определение типов “на лету”, все Обработки и Отчеты в одном месте – все это нам помогает, так как мы всегда работаем в одном контексте.
Только вернемся к вопросу о пропаганде – если мы просто “ведем бухию, пилим пару доработок, не используем расширения и накатываем обновления, работаем в одно лицо”, Конфигуратор – отличный вариант, мы к нему привыкли, не нужно переучиваться, а в остальном будем просто осторожнее. В этом кейсе EDT никаких глобальных плюсов не принесет, а переход – это затраты времени и, следовательно, денег.
Все логично ![]()
Но давайте продолжим…
Как устроен бизнес «1С»
Бизнес «1С» полностью построен на франшизе. Компания выпускает платформу, а её продажей, доработкой конфигураций и внедрением в конечных организациях занимаются франчайзи. Компании подписывают с «1С» договор франшизы и получают скидки на коробки с софтом. Если собираетесь стать 1С-программистом, то лучше сразу идти в фирму-франчайзи.
Но франчайзи тоже бывают мелкие и крупные, плохие и хорошие. И среди десятков компаний нужно выбрать лучшую (ну, или не самую плохую). Нельзя напрямую пойти учиться в «1С». Сначала нужно устроиться к франчайзи, а потом компания направит вас на курсы, по окончании которых нужно сдать двухступенчатый экзамен.
Организации тоже не могут напрямую обратиться в «1С» с заказом — там только дадут список франчайзи. Есть ещё много независимых 1С-программистов. Обычно это опытные специалисты с репутацией и наработанной клиентской базой.
Отличия управляемых форм
Для простых пользователей управляемая форма документа 1С отличается от обычной только внешним видом. Для разработчика же это новый механизм со своими правилами, законами и условиями. Изменению подверглись многие области, но ключевыми среди опытных разработчиков 1С считаются следующие нововведения:
- Самостоятельное формирование структуры формы и размещение полей платформой. Если раньше разработчики описывали положение поля, указывая пиксели, то теперь есть возможность лишь указать вид группировки;
 - Форма состоит из реквизитов, представляющих данные формы, и команд – выполняемых процедур и функций;
 - Код формы выполняется на стороне и сервера, и клиента. Ведь сама по себе форма – это объект конфигурации, создаваемый на сервере и отображаемый на клиенте. Значит, объединяет в себе клиентскую и серверную часть;
 - На клиентской стороне стали недоступны многие типы данных и теперь отсутствует возможность изменить данные в информационной базе;
 - Для каждой процедуры или функции должна быть указана специальная настройка – директива компиляции. Она отвечает за место выполнения кода и может принимать следующие значения:
 
- Наклиенте;
 - НаСервере;
 - НаСервереБезКонтекста;
 - НаКлиентеНаСервере;
 - НаКлиентеНаСервереБезКонтекста.
 
Последний пункт особо остро стоит в режиме управляемых форм. Если разработчик плохо разбирается в директивах или взаимодействии клиента и сервера, то ему будет крайне сложно создать управляемую форму. Все новые принципы построения управляемых форм в 1С:Предприятие 8.3 объединены общим понятием трехзвенной архитектуры. В нее входят клиентские компьютеры, сервер 1С и СУБД, где хранятся данные.
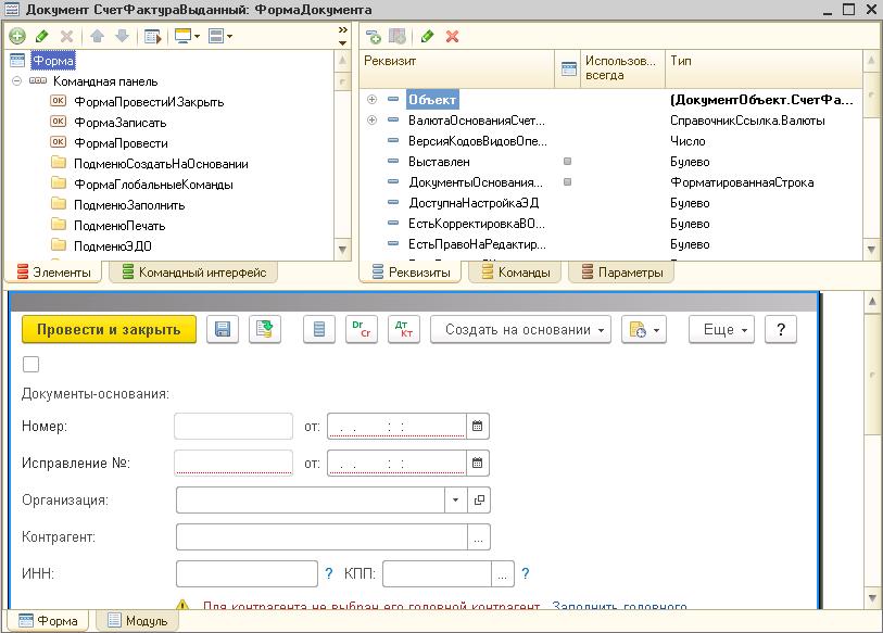
Редактирование управляемой формы в конфигураторе тоже стало отличаться. Изменились многие аспекты и разработчики версии 7.7, где не было управляемых форм, могут быть удивлены. Изменился даже внешний вид конструктора форм, который можно увидеть, открыв любую из форм объекта конфигурации. При открытии объекта мы видим окно, разделенное на несколько разделов:
- Элементы интерфейса формы. Слева вверху расположено окно, где перечислены все поля, отраженные на выбранной форме, обеспечивающие взаимодействие программы с пользователем;
 - Реквизиты формы. Справа вверху расположены все данные, с которыми работает форма. Именно в них хранится информация на клиентской стороне;
 - Отображение управляемой формы. Снизу мы видим предварительный внешний вид на основе элементов интерфейса;
 - Модуль формы. Раздел, содержащий процедуры и функции, используемые данной формой. Здесь можно найти код алгоритмов взаимодействия программы и с пользователем, и с базой данных.
 

Разработчики 1С агитируют клиентов перейти на управляемые формы, поэтому изучение принципов разработки управляемых форм – вопрос времени. Начав работать с этим типом форм, вы поймете, что это шаг к стандартизации разработки и соблюдению единых правил. Поэтому способность работать с управляемыми формами в 1С 8.3 увеличивает ваш уровень разработчика 1С.
Как установить (обновить) платформу
Для установки платформы «1С: Предприятие», выполним следующие действия:
- 
Откроем папку со скачанным дистрибутивом обновления, затем необходимо извлечь файлы из архива:
 - 
В извлеченной папке запустим файл setup.exe:
 - 
Запустится мастер по установке 1С: Предприятие 8, нажмем «Далее».
 - 
В следующем окне можно указать каталог, куда будут установлены дополнительные элементы 1С: Предприятие, нажав кнопку «Изменить» и указав новый путь для установки. В свою очередь нужно выбрать те элементы, которые будут установлены. Не все модули могут быть доступны для установки. Это зависит от категории дистрибутива. Если нужно установить какой-нибудь элемент (или отменить его установку), нажмем мышкой иконку слева от названия модуля, и в открывшемся меню выберем одну из вариаций:
- 
Данный компонент будет установлен на локальный жесткий диск.
 - 
Данный компонент и все подкомпоненты будут установлены на локальный жесткий диск.
 - 
Данный компонент будет недоступен.
 
Приведем краткое описание устанавливаемых компонентов:
- 
1С: Предприятие – основные компоненты «1С:Предприятия», включая компоненты для администрирования, конфигурирования, толстый и тонкий клиент.
 - 
1С: Предприятие – тонкий клиент – компоненты тонкого клиента только для работы в клиент-серверном варианте.
 - 
1С: Предприятие – тонкий клиент, файловый вариант – компоненты тонкого клиента, включая компоненты для работы с файловым вариантом информационной базы.
 - 
Сервер 1С: Предприятие – компоненты сервера «1С:Предприятия».
 - 
Модули расширения веб-сервера – модули расширения веб-серверов, необходимые для работы веб-клиента и Web-сервисов.
 - 
Администрирование сервера 1С: Предприятия – дополнительные компоненты для администрирования кластера серверов «1С: Предприятия».
 - 
Интерфейсы на разных языках – пользовательские интерфейсы на различных языках.
 - 
Сервер хранилища конфигураций 1С: Предприятия – компоненты сервера хранилища конфигураций «1С: Предприятия».
 - 
Конвертор ИБ 1С: Предприятия 7.7 – конвертер информационных баз «1С: Предприятия 7.7».
 
Выбрав нужные элементы для установки, нажмем «Далее».
 - 
 - 
Выберем язык интерфейса (по умолчанию язык операционной системы). Указав язык интерфейса, жмем «Далее».
 - 
Нажмем «Установить» для запуска процесса установки системы 1С: Предприятие.
 - 
В заключении процесса установки, мастер предложит установить драйвер защиты – HASP Device Driver. Устанавливать драйвер защиты нужно только в том случае, если в USB-порт данного компьютера будет устанавливаться аппаратный ключ защиты HASP4 NET (установку драйвера можно выполнить и позже, используя пункт меню «Пуск» – «Программы» – «1С Предприятие 8» – «Установка HASP Device Driver»).
Флажок устанавливается, если используется аппаратная защита, т.е. USB ключ. Если лицензия программная, то флажок не устанавливается. Также, если используется USB ключ защиты и выполняется процедура обновления платформы, а не первичная установка, то флажок ставить не нужно, так как драйвер защиты был установлен ранее.
Оставляем или снимаем флажок «Установить драйвер защиты» и нажимаем «Далее».
 - 
При успешном результате установки откроется последнее окно помощника установки. При необходимости можно ознакомиться с технической информацией при установке флажка «Открыть файл Readme». Нажимаем «Готово» для завершения работы мастера.
 
Важно:
если используется программная лицензия, то после установки платформы нужно будет ее активировать по инструкции.
Что такое «1С:Предприятие»? Как устроена «1С»?
Программы «1С» — это семейство ИТ-решений, предназначенных для автоматизации разных направлений
            деятельности компаний любого масштаба и отрасли. Системы фирмы «1С» являются стандартом для ведения
            учета на предприятиях. Уже более 30 лет ими пользуются сотни тысяч компаний по всей России.
Организации могут быть самыми разными: как коммерческими, так и государственными. В любом случае в
            линейке программ, модулей, сервисов и отраслевых решений фирмы «1С» найдется предложение на любой
            запрос. 

Как устроена «1С»? Начнем с основ, а именно с понятий «платформа» и «конфигурация».
Под термином «программа «1C» подразумевается сочетание технологической платформы «1С:Предприятие» и
            прикладного решения (конфигурации), которое устанавливается на платформу. Видов программ «1С» много
            («Бухгалтерия», «Документооборот», «Розница» и др.), а платформа одна. Конфигурацию не имеет смысла
            приобретать отдельно от платформы точно так же, как и платформа не будет работать без прикладного
            решения «1С». 
Все разновидности программ «1С» функционируют на базе единой платформы и отличаются однотипным
            интерфейсом, а значит, и принципами работы. Это позволяет легко интегрировать их друг с другом и
            пользоваться одновременно несколькими в рамках одного предприятия.
Конфигурации разделяются на типовые и отраслевые. В типовых решениях включен общий набор функций,
            программный продукт максимально «унифицирован» для всех видов бизнеса. Возможности отраслевых «1С»
            максимально заточены под особенности конкретной сферы деятельности. Такая система органично подстроется
            под специфику вашего бизнеса.
Что умеет программный продукт 1С?
Все, что должен уметь хороший бухгалтер, также в нем есть функции карандаша, тетрадки, копирки и счетов только помноженные на тысячу. По сути, чтобы вести бухгалтерию в 1С на малых предприятиях, зачастую не надо иметь специального образования — и мы видели массу таких примеров.
На крупном предприятии этот продукт не заменит вам хорошего бухгалтера, НО, всегда есть НО, послужит ему отличным помощником в его непростом деле и труде.
Линейка программных продуктов 1С очень разнообразна. В них есть возможность вести как бухгалтерский учет, так и управленческий — скорей всего более информативный для руководителей, сотрудников отдела продаж и закупок.
Для ведения бухгалтерского учета существует, например, решение 1С:Бухгалтерия.
С его помощью вы можете формировать проводки, вести учет кассовых и банковских операций, создавать налоговые отчеты, выписывать любые первичные документы, вести учет товара на складе, рассчитывать НДС, управлять кадрами и заработной платой. Любые операции по ведению бухгалтерского учета вам будут доступны, и все это формируется автоматически, с минимальными затраченными усилиями. Достаточно грамотно заносить первичные документы, для того чтобы получить точные цифры в результате.
Кроме 1С:Бухгалтерия существует еще очень большое количество решений 1С, которые позволяют подробно и детально вести управленческий учет.
Эти решения позволяют анализировать информацию о самых популярных товарах или «зависших» товарах, позволяют автоматизировать скидки для избранных клиентов, можно вводить резервирование товара или формировать заявки «под заказ», к ним можно подключать торговое оборудование.
Так же можно автоматизировать учет сложных производственных схем с развернутой аналитикой на единицу готовой продукции: логистика, расходный материал, скорость порчи товара, процент износа оборудования.
И напоследок обращаю ваше внимание на то, что 1С — прекрасная платформа для доработок и практически имеет все возможности для реализации любых индивидуальных запросов к учету. Заказать доработку вашей конфигурации вы можете у нас
Заказать доработку вашей конфигурации вы можете у нас
Автоматическое построение формы внешней обработки по данным реквизитов, табличных частей и экспортных методов*
Иногда удобно вынести некоторую функциональность, например какой-нибудь интеграционный шлюз в отдельную обработку и затем работать с ее экземплярами (самостоятельное использование таких обработок обычно не предусмотрено). Этот подход удобен еще и тем, что сначала можно создать обработку как внешнюю, ускорив процесс разработки. Выведя реквизиты, табличные части и команды для запуска методов программного интерфейса на форму, получаем удобный тестовый стенд. В ряде случаев процесс разработки можно еще ускорить, если воспользоваться предлагаемым шаблоном — реквизиты, табличные части и команды будут добавлены на форму автоматически (по метаданным).
1 стартмани
                 07.08.2020   
                                 6043   
				                   
TSSV
Нетиповые версии «1С»
В момент приобретения любая программа «1С» является типовой. Виды «1С», претерпевших доработки,
            называются «нетиповыми». Если для типовых версий «1С» обновление происходит в автоматическом или
            полуавтоматическом режиме, то обновление нетиповых видов программ «1С» ведется вручную специалистом.
            Только квалифицированный сотрудник сможет при обновлении предотвратить возможный конфликт доработанных
            элементов программы и нововведений, которые появились в последнем релизе. 
Фирма «1С» несет ответственность только за типовую конфигурацию, без доработок. Поэтому для того, чтобы
            программа всегда оставалась актуальной, рекомендуем сохранять конфигурацию без существенных
            изменений. 
Если без доработок все-таки не обойтись, важно проектировать изменения так, чтобы обновление конфигурации
            впоследствии было простым. Администраторы вносят доработки в системе платформы через специальный
            инструмент — «Конфигуратор»
Возможность внесения изменений не безгранична. Есть определенные рамки,
            заданные в системе. 
Если вам хочется получить уникальный продукт с учетом всех текущих бизнес-процессов, вы можете
                заказать индивидуальную разработку программы в нашей компании. Вы сможете рассчитывать на
                полноценное обслуживание вашей «1С», включая обновления, обучение сотрудников, своевременное
                консультирование, вызов специалиста для устранения возможных ошибок системы и ее расширения.
1С: это что за программа? Самыми простыми словами.
Сегодня 1С – это мощный инструмент для упрощения бизнес-процессов предприятия. Разновидностей данной программы не очень много, тяжело ошибиться с подходящей для вас конфигурацией. Но есть и такие «индивидуумы», которые приобретают данную программу, не задумываясь о том, что данная платформа вовсе не подходит для целей и задач предприятия. Поэтому, прежде чем выкладывать кругленькую сумму за данное программное обеспечение (ПО), я рекомендую сначала тщательно разобраться «в себе», понять, какие задачи вы бы хотели решить с помощью 1С, выбрать подходящее решение, и только потом приобретать его.
Узнать какая-именно 1С нужна для вашего бизнеса вы можете на нашем сайте или у наших специалистов
На самом деле, помимо 1С, в современном мире существует множество аналогов, то есть, других управленческо-учетных программ: Мой склад, ИнфоПредприятие, SAP (немецкая), программы СКБ Контур и многие другие. В конце концов – старый добрый Excel тоже может быть «заточен» под нужды предприятия, но тогда возникнут проблемы с автоматизацией процессов. В свою очередь 1С, несомненно, является лидером российского рынка ПО для учета.
Итоги
Это – достаточно беглый обзор, он не претендует на анализ ВСЕХ плюсов/минусов EDT относительно Конфигуратора.
И если у вас сложилось впечатление, что мы продаем EDT и призываем забыть про страшный старый Конфигуратор и наслаждаться жизнью, то вы – абсолютно правы.
Шутка ![]()
Все проще – все медленно, но верно разворачивается к тому, что в “промышленной разработке” произойдет миграция на EDT.
Поэтому обязательно посмотрите в сторону этого продукта, хотя бы как помощника. Пусть даже только на первых порах и не постоянного, а эпизодического.
Но это не значит, что это нужно прямо всем.
Если вы не хотите использовать EDT в повседневной практике (а причин реально может быть много, от старого железа / старой конфигурации до отсутствия групповой разработки в принципе) – Ok, это точно не проблема.
Все меняется тогда, когда над продуктом работает несколько человек и все нужно технологизировать.
Причем сам по себе EDT – тоже не предел. Когда вы решитесь перейти в git, а в дальнейшем – внедрите DevOps методики, то станет понятно, что ограничивать себя простой разработкой в Конфигураторе – это уровень все-таки очень базовый.
С другой стороны, важно избежать импульсивных решений, типа – вот, меня убедили, я ушел в EDT и теперь буду делать все только там, так я быстрее привыкну. В этом есть свой фан, но нужно понимать – EDT еще имеет ряд проблем, которые НЕ позволяют просто так, за две минуты в него переехать и забыть про Конфигуратор
В этом есть свой фан, но нужно понимать – EDT еще имеет ряд проблем, которые НЕ позволяют просто так, за две минуты в него переехать и забыть про Конфигуратор.
Но что можно сказать точно: EDT дозрел и им уже можно пользоваться. Не всем. Но тем, кто в командной разработке, – вариантов немного.
И когда EDT будет являться у вас одним из элементов цепочки методологии DevOps, то даже со всеми его проблемами, местами – неудобствами, багами – вы будете открывать Конфигуратор со странным ностальгическим чувством ![]()
Новый курс:
Профессиональная разработка в 1С:EDT + Git и современные подходы к управлению версиями и качеством кода
Смотреть






























